đĄLE DOSSIER MĂDICAL PARTAGĂ (DMP) sur Citana
En simplifiant et en sĂ©curisant la mise en ligne des informations mĂ©dicales de vos patients, le DMP favorise la coordination, la qualitĂ© et la continuitĂ© des soins entre tous les professionnels de santĂ©, quâils exercent en libĂ©ral ou en coordination.
đ©ș Dans cet article, vous dĂ©couvrirez :
đŻ Cet article sâadresse aux :
Professionnels de santĂ© libĂ©raux đ©đŒââïž / đšđŒââïž â Professionnels en exercice coordonnĂ© đ§đœâđ€âđ§đœ
đĄ NB : Si vous avez un besoin spĂ©cifique, veuillez Ă©crire Ă support@anamnese.care.
Les bénéfices du DMP dans la prise en charge médicale.
SimplifiĂ©, hautement sĂ©curisĂ© et rapide dâaccĂšs, le Dossier MĂ©dical PartagĂ© (DMP) est un service essentiel dans la prise en charge de vos patients.
đ©ș Il vous permet notamment de :
-
Faciliter le suivi des patients atteints de maladies chroniques ou suivis Ă distance.
-
AccĂ©der immĂ©diatement aux informations mĂ©dicales de votre patient lors dâune hospitalisation, dâune premiĂšre consultation ou en cas dâurgence.
-
Faciliter le suivi des patients atteints de maladies chroniques ou suivis Ă distance.
-
Ăviter les prescriptions redondantes, en identifiant les examens ou traitements dĂ©jĂ rĂ©alisĂ©s.
-
Prévenir les interactions médicamenteuses grùce à une vision globale du parcours de soins.
đ Le DMP est le seul service centralisant lâensemble des informations mĂ©dicales de votre patient :
-
Son historique de soins des 12 derniers mois, automatiquement alimentĂ© par lâAssurance Maladie (Ă partir des donnĂ©es de remboursement : consultations, examens, hospitalisations, pharmacies).
-
Ses antécédents médicaux (pathologies, allergies, etc.).
-
Ses rĂ©sultats dâexamens (imagerie, analyses biologiquesâŠ).
-
Ses comptes rendus dâhospitalisation.
-
Les coordonnĂ©es des proches Ă prĂ©venir en cas dâurgence.
-
Ses directives anticipées concernant la fin de vie.
La signification des diffĂ©rentes autorisations et le statut par dĂ©faut accordĂ© Ă un professionnel de santĂ© lors de lâouverture dâun DMP.
Une autorisation inexistante ou expirĂ©e sâexplique gĂ©nĂ©ralement par lâun des points suivants :
-
Lâautorisation a expirĂ© parce que le professionnel de santĂ© nâa pas utilisĂ© son accĂšs pendant une pĂ©riode prolongĂ©e (actuellement 12 mois).
-
Lâautorisation nâa jamais Ă©tĂ© créée ou validĂ©e.
Le statut « interdit » signifie que le professionnel a été inscrit dans la liste des professionnels bloqués par le patient ou par le médecin traitant DMP.
Le statut « valide » indique que le patient vous a donné son consentement à la consultation de son DMP.
Il est important de noter que le statut dâautorisation dâaccĂšs (VALIDE, INTERDIT, EXPIRĂâŠ) concerne exclusivement le droit de consultation.
Lâalimentation du DMP (ajout, remplacement ou suppression de documents) dĂ©pend quant Ă elle de la non-opposition ou de lâopposition du patient, indĂ©pendamment du statut de consultation VALIDE.
1. L'Autorisation d'Alimentation du DMP

2. Le Droit de Consultation et de Gestion

Statut par défaut et acquisition des droits
1. Droit dâalimentation du DMP
Par dĂ©faut, le droit d'alimentation d'un professionnel qui souhaite accĂ©der au D.M.P d'un patient, est dĂ©fini comme « non opposĂ© », ce qui lui permet dâajouter des documents dans le DMP du patient.
En fonctionnement normal, si le professionnel ne dispose pas dâune autorisation dâaccĂšs valide, il doit â avec le consentement explicite du patient â ajouter une autorisation dâaccĂšs, afin dâobtenir un statut lui permettant d'alimenter le DMP.
2. Droit dâaccĂšs / Droit de consultation du DMP
Droit de consultation
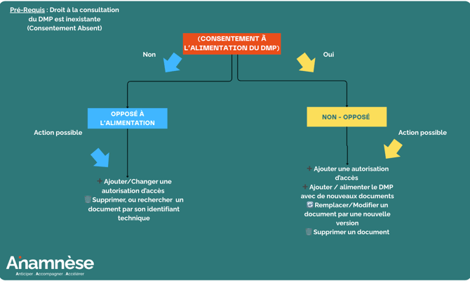
Par défaut, le droit de consultation est inexistant (consentement absent). Le professionnel doit systématiquement demander le consentement du patient avant d'accéder aux les informations déjà présentes dans le DMP.
Le droit de consultation est donc conditionnĂ© Ă une autorisation dâaccĂšs valide.
3. Différence entre les droits
Droit dâalimentation
-
Permet dâajouter, remplacer ou supprimer des documents dans le DMP.
-
Ce droit nâautorise pas la consultation des documents existants.
Droit dâaccĂšs / consultation
-
Permet dâouvrir, rechercher et visualiser les informations prĂ©sentes dans le DMP.
-
Donne accĂšs Ă :
-
lâensemble des documents dĂ©jĂ dĂ©posĂ©s,
-
les données administratives du patient.
-
NB :
Le droit de consultation permet dâaccĂ©der au contenu du DMP, mĂȘme sans autorisation dâaccĂšs (statut « opposĂ© Ă l'alimentation »).
Un professionnel disposant uniquement du droit de consultation peut visualiser les informations existantes dans le DMP, mais il ne peut ni ajouter, ni modifier, ni remplacer des documents.
En dâautres termes, il ne peut pas alimenter le DMP.
Cas Particuliers d'AccĂšs sans Autorisation Valide (Consultation DMP)
Pour les deux modes d'urgence (Bris de glace et Centre de régulation), le patient doit avoir enregistré son choix au préalable au niveau de son Espace Santé. Lorsque le professionnel essaie d'accéder au dossier via l'un de ces modes, le systÚme DMP vérifie instantanément si le choix administratif est en place avant d'accorder l'accÚs d'urgence.
Comment attribuer les droits dâaccĂšs et recueillir le consentement du patient dans Citana ?
Pour mâattribuer les droits dâaccĂšs (droit dâalimentation) au DMP :
-
Rendez-vous sur Citana.
-
Cliquez sur Lire carte Vitale.
-
Accédez au DMP du patient.
-
Vous arrivez alors sur la page dâaccueil du DMP.
-
En haut Ă droite, cliquez sur Actions.
-
SĂ©lectionnez « Opposition Ă lâalimentation ».
-
Confirmez que le patient vous a donnĂ© son consentement pour lâalimentation de son DMP.
âĄïž Le statut passera automatiquement à « Non opposĂ© », ce qui vous autorise Ă alimenter le DMP.
Pour mâaccorder le droit de consultation du DMP :
-
Rendez-vous sur Citana.
-
Cliquez sur Lire carte Vitale.
-
Accédez au DMP du patient.
-
Sur la page dâaccueil du DMP, cliquez sur Actions (en haut Ă droite).
-
SĂ©lectionnez « Se donner lâaccĂšs au DMP ».
-
Choisissez lâoption correspondant Ă votre situation (au plus proche du contexte de la consultation).
-
Cliquez sur Confirmer.
âĄïž Le statut passera à « Consentement donnĂ© », vous permettant de consulter les documents du DMP.
Pour activer le droit en mode âBris de glaceâ sur Citana :
-
Rendez-vous sur Citana.
-
Cliquez sur Lire carte Vitale.
-
Accédez au DMP du patient.
-
Sur la page dâaccueil, cliquez sur Actions.
-
SĂ©lectionnez « Se donner lâaccĂšs au DMP ».
-
Choisissez lâoption :
« JâaccĂšde en urgence au DMP â Le patient est hors dâĂ©tat dâexprimer sa volontĂ© et il existe un risque immĂ©diat pour sa santĂ© (accĂšs bris de glace) ». -
Vous devez obligatoirement renseigner un motif dâaccĂšs.
âĄïž Ce mode est strictement encadrĂ© et doit ĂȘtre utilisĂ© uniquement en situation dâurgence vitale.

